皇冠网开户_XM外汇平台全网最完整开户流程
时间:2024-07-02 阅读:2721
皇冠信用网占成代理(www.hgty.us)是皇冠官网开户平台,开放皇冠体育代理申请、信用网会员开户,线上投注官网平台XM平台是当今国内最火热的平台之一,凭借着资金安全、点差低等多久优势,受到众多用户的选择,现在给大家详细讲一下开户流程皇冠网开户。
首先皇冠网开户,复制开户链接到浏览器进入网址:

来百度APP畅享高清图片
一、进入网址之后输入自己的邮箱和密码皇冠网开户,开始注册:

二、点击注册之后看见提示皇冠网开户,进入邮箱点击认证:

展开全文

三、验证之后重新用链接登入皇冠网开户,登入之后开始认证账户:


四、填写个人信息:


填写示例:

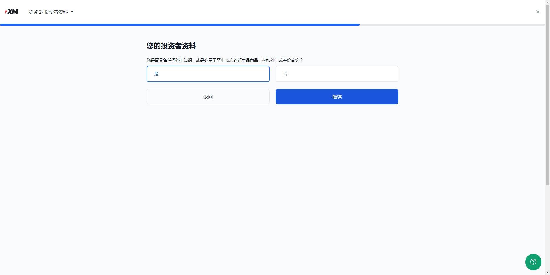
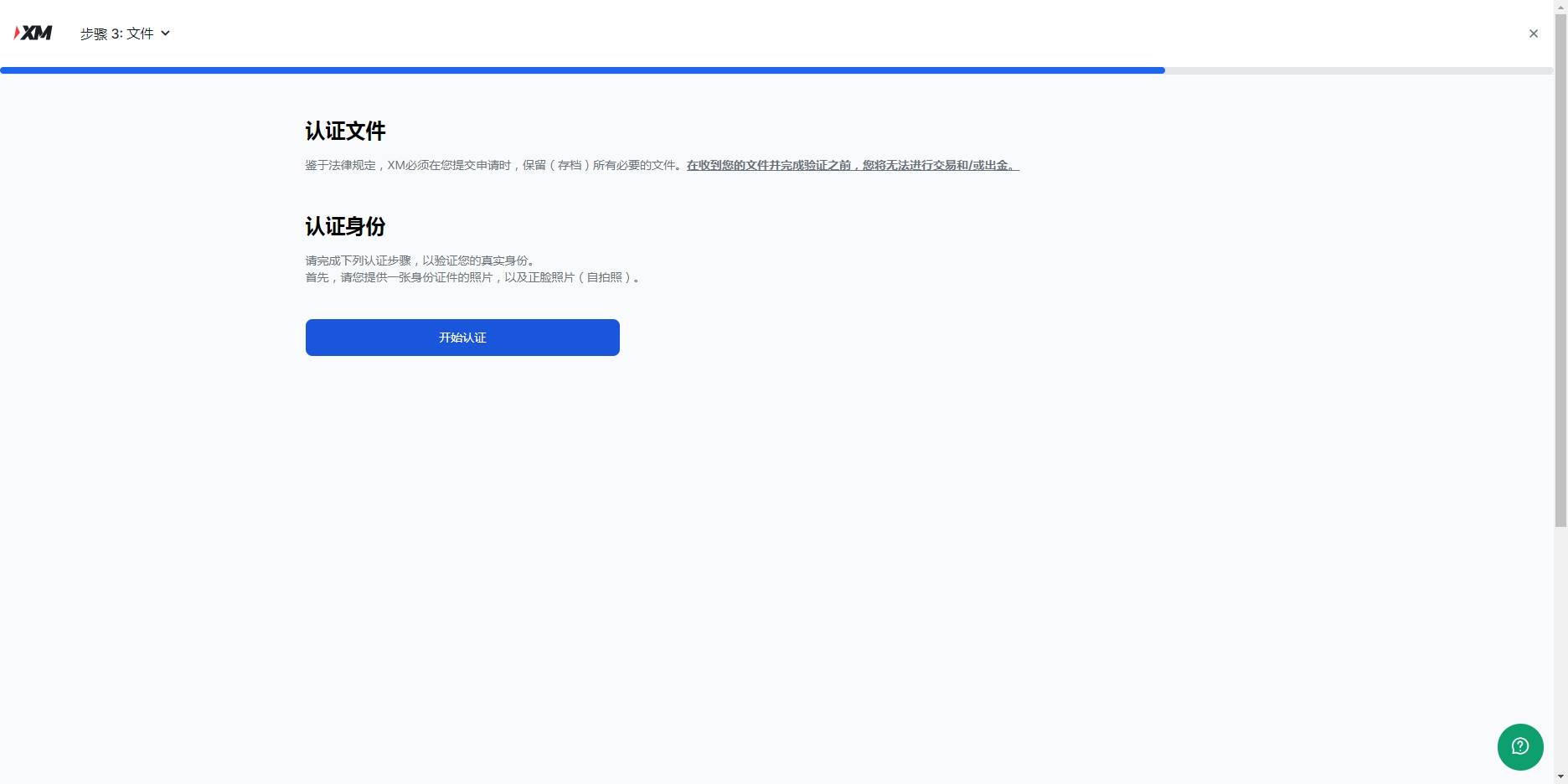
五、下一步点击是皇冠网开户,然后继续,开始最后一步,认证账户,认证账户看提示上传,涉及隐私就不演示了:


六、认证资料上传之后皇冠网开户,等待官方邮件反馈文件是否有误,没问题,就恭喜你开户成功了,可以开始外汇交易之旅了

猜你喜欢
- 2026-04-22皇冠信用网代理平台_心脏停跳2天,40岁男子奇迹生还!“300万粉丝医生”卢骁回应救治细节
- 2026-04-22皇冠登一登二登三区别_广交会暖心一幕!中国机器人,帮外国友人重新站立行走
- 2026-04-21皇冠信用网会员开户申请_美伊谈判“可能是骗局”?伊媒:不参加第二轮谈判,已做好再次军事对抗准备
- 2026-04-21皇冠信用网账号申请_吕武钦任公安部党委委员、部长助理
- 2026-04-20世界杯皇冠信用平台_15亿罚单 拼多多暴力抗法细节披露:致执法人员骨折、吞纸毁证
- 2026-04-20正版皇冠信用网代理_深圳一男子被邻居诈骗3200万:曾坐拥5处房产,如今全被拍卖只能租房,每月靠借钱度日
- 2026-04-19电竞足球_12小时跨越中国2400公里,苏林全程只坐高铁,他到底有何用意?
- 2026-04-17新2网址 _新华社权威快报|7家头部平台被罚没35.97亿元
- 2026-04-17皇冠代理盘口 _营收集体下滑,五大电力净利却破了历史纪录
- 2026-04-15皇冠世界杯盘口 _河南13岁被锁喉男孩赴京治疗后已脱离生命危险,拉绳老人已被采取刑事强制措施
- 2026-04-12皇冠信用网怎么弄_解放军在黄海、东海划红线:“无限高度”封闭40天,多国彻夜难眠
- 2026-04-11皇冠信用网代理出租_停火前夕,300多架无人机在俄罗斯领空横冲直撞,普京意识不对劲,召见日本大使


网友评论